作業前の準備
この章では、Trenz社のサンプルプロジェクトをダウンロードし、その中にある必要なフォルダの説明と、bdファイルの生成方法について説明します。
また、SDSoC用のデザインのフォルダを構成する上での注意点を説明します。
必要なツール
このチュートリアルでは下記のツールを使用します。
サンプルデザインのダウンロード
Trenz社のWebサイトから、2017.1に含まれるzynqberrydemo1のprebuild版をダウンロードします。(zynqberrydemo2またはzynqberrydemo3でも構いませんが、2017.4版はNGです)
これを解凍します、
BDファイルの作成
SDSoCデザインのひな形を作るためにはbdファイル(BlockDesignファイル)が必要です。しかし、bdファイルはTrenz社のサンプルに含まれてはおらず、VivadoでTclスクリプトを実行して生成することになります。
bdファイルの作成にはVivado 2017.1~2017.4のいずれかが必要です。2018.1では
ERROR: [BD 5-216] VLNV
というエラーが出て生成できません。(XILINXのクロックウィザードのIPコアのバージョンが古いため、2018.1ではこのスクリプトを実行できない)
そのため、Vivado 2017.4以前を使いますが、わざわざファイル1つの生成のためにVivadoをダンロードするのが面倒だという方のために、生成したbdファイルを特電アーカイブの中に入れておきます。
bdファイルの作成は以下の手順で行います。
Trenzプロジェクトのzynqberrydemo1をダウンロードし、_create_win_setup.cmdを実行すると、
Select (ex.:'0' for min setup):
と聞かれるので、1を押してEnterを押します。
以下のように、cmdファイルがたくさん作られます。
design_basic_settings.cmdを編集します。
編集するべき項目は、
@set XILDIR=C:/Xilinx
@set VIVADO_VERSION=2017.1
@set PARTNUMBER=LAST_ID
@set SWAPP=NA
@set DO_NOT_CLOSE_SHELL=0
の各行です。
XILDIRはVivado 2017.4をインストールしたフォルダを指定します。
VIVADO_VERSIONにはVivadoのバージョンを指定します。
PARTNUMBERは3を指定します。
SWAPPはmybootとします。
DO_NOT_CLOSE_SHELLは1にします。
@set XILDIR=D:/Xilinx
@set VIVADO_VERSION=2017.4
@set PARTNUMBER=3
@set SWAPP=myboot
@set DO_NOT_CLOSE_SHELL=1
また、
@set ENABLE_SDSOC=0
の行は0のままで構いません。(変更しないでください)
それから、zynqberrydemo1\block_designフォルダのzsys_bd.tclを編集し、25行目の
set scripts_vivado_version 2017.1
を
set scripts_vivado_version 2017.4
に変更します。
次に、バッチファイルのvivado_create_project_batchmode.cmdか、またはvivado_create_project_guimode.cmdを実行します。どちらも機能は同じで、DOSプロンプトで実行されるか、GUIで実行されるかだけの違いです。
vivado_create_project_batchmode.cmdを実行した場合、DOSプロンプトが開き、vivadoフォルダが生成されます。

vivado_create_project_guimode.cmdを実行した場合は、Vivado上でさまざまなコンポーネントが置かれ、BlockDesignが追加されていくのが見えます。
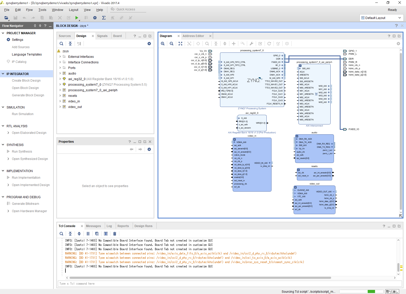
この手順で作られたVivadoプロジェクト自体は使用されず、必要なファイルは、
vivado\zynqberrydemo1.srcs\sources_1\bd\zsys\zsys.bd
のみです。bdファイルのサイズは306kBです。
もしエラーが出てで、設定を変えてやり直す場合は、design_clear_design_folders.cmdを一度実行してからバッチファイルを起動してください。
必要なファイルのコピー
SDSoCの環境はD:\SDSoCフォルダに作るものとします。
あらかじめ、エクスプローラでD:\SDSoC\vivado_nocsiフォルダを作り、その中にTrenzのサンプルプロジェクトにあるconstraints、ip_libフォルダをコピーします。
Trenz社のサンプルプロジェクトではip_libとvivadoフォルダが同じレベルにありましたが、この構成ではSDSoCはIPレポジトリを認識してくれません。必ず、Vivadoのプロジェクトフォルダの下にip_libフォルダとconstraintsフォルダが存在する必要があります。
また、ip_libフォルダにはgpiobufフォルダを特電アーカイブからダウンロードして入れておきます。gpiobufはVivado2017.3以降でTrenzプロジェクトを使うのに必要な追加のIPです。






